Классы слоев |
|
|
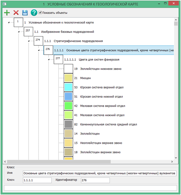
В дополнение к списку слоев верхнего уровня добавлены слои более низких уровней, называемые классами. Слои вместе с классами образуют дерево слоев. В закладке Слои добавлена кнопка Классы для редактирования дерева слоев. В описании объекта отображается название слоя верхнего уровня и название нижнего класса. При выборе класса объекта в списке отображается все дерево классов текущего слоя объекта.
Для создания нового класса, необходимо нажать на кнопку Добавить. Поля будут заполнены данными слоя или класса, на котором стоял курсор. Необходимо поправить данные и по нажатию на кнопку Сохранить класс записывается дочерним в выделенный класс, слой. Для исправления данных класса, выберите класс, поправьте данные, нажмите на кнопку Сохранить. Поля с неверными данными подсвечиваются. Управлять видимостью объектов можно с помощью галочки Показать объекты. Объекты, не вошедшие в классы, принадлежат верхнему слою. Для переноса объектов в класс/слой необходимо: выделить мышью несколько объектов, в выпадающем меню выбрать опцию «Запомнить выделенные объекты», затем выделить нужный класс/слой и в выпадающем меню выбрать опцию «Перенести выделенные объекты в класс/слой». |