Классы слоев

Печать Стартовая страница

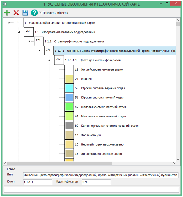
В дополнение к списку слоев верхнего уровня добавлены слои более низких уровней, называемые классами. Слои вместе с классами образуют дерево слоев. В  закладке Слои добавлена кнопка Классы для редактирования дерева слоев.

В описании объекта отображается название слоя верхнего уровня и название нижнего класса. При выборе класса объекта в списке отображается все дерево классов текущего слоя объекта.

 

_bm4846

 

Для создания нового класса, необходимо нажать на кнопку Добавить. Поля будут заполнены данными слоя или класса, на котором стоял курсор. Необходимо поправить данные и по нажатию на кнопку Сохранить класс записывается дочерним в выделенный класс, слой.

Для исправления данных класса, выберите класс, поправьте данные, нажмите на кнопку Сохранить. Поля с неверными данными подсвечиваются.

Управлять видимостью объектов можно с помощью галочки Показать объекты.  

Объекты, не вошедшие в классы,  принадлежат верхнему слою. Для переноса объектов в класс/слой необходимо: выделить мышью несколько объектов, в выпадающем меню выбрать опцию «Запомнить выделенные объекты», затем выделить нужный класс/слой и в выпадающем меню выбрать опцию «Перенести выделенные объекты в класс/слой».